Mithilfe der Syntax-Diagramme lassen sich alle zulässigen PRODAMP-Konstruktionen ableiten. Umgekehrt sind nicht alle ableitbaren Konstruktionen zulässig, denn es sind zusätzlich noch die Typ-Verträglichkeit und etwaige Einschränkungen bezüglich der Vergabe von Namen zu berücksichtigen. Dies sind allerdings auch keine syntaktischen Eigenschaften im engeren Sinn, denn ein auf Grund etwa von Typ-Unverträglichkeit illegaler Ausdruck kann durch andere Wahl der verwendeten Namen in einen legalen Ausdruck verwandelt werden.
Um eine zu umfangreiche Darstellung der Diagramme zu vermeiden, gilt Folgendes: Verbindungslinien zwischen den Kartuschen repräsentieren ein Trennzeichen (siehe "Lexikalische Elemente"). Nur vor und nach einem Sonderzeichen darf das Trennzeichen weggelassen werden. In Diagrammen, deren Kopf mit Doppel-Linien umrahmt ist, dürfen keine Trennzeichen gesetzt werden.
Der Einstieg in die Syntaxdiagramme erfolgt über den Begriff „PRODAMP-Prozedur“. Anschließend sind alle zur Definition der „PRODAMP-Prozedur“ benutzten Begriffe alphabetisch aufgeführt.
Bild 68: PRODAMP-Prozedur
Bild 69: Anweisung
Bild 70: Ausdruck
Bild 71: Bedingung
Bild 72: Bedingungsterm
Bild 73: Bezeichner
Bild 74: Binärziffer
Bild 75: Bitmustertyp
Bild 76: Block
Bild 77: Buchstabe
Bild 78: Dezimalzahl
Bild 79: Einfacher Ausdruck
Bild 80: Einfache Bedingung
Bild 81: Faktor
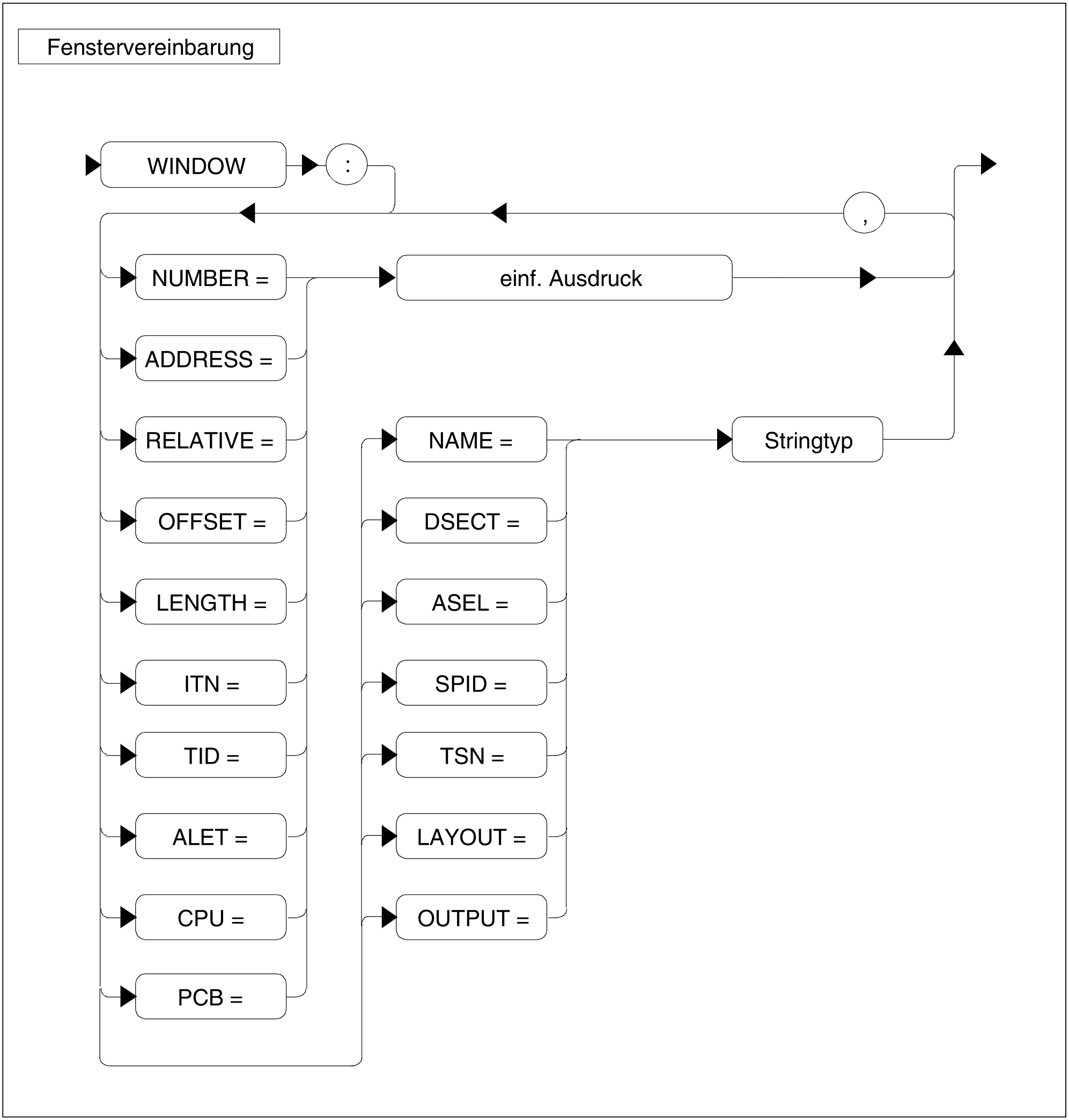
Bild 82: Fenstervereinbarung
Bild 83: Kommentar
Bild 84: Literal
Bild 85: Prozeduraufruf
Bild 86: Sedezimalzahl
Bild 87: Sedezimalziffer
Bild 88: Sonderzeichen
Bild 89: Stringtyp
Bild 90: Symbol
Bild 91: Symbolreferenz
Bild 92: Symbolrumpf
Bild 93: Symbolvereinbarung
Bild 94: Term
Bild 95: Trennzeichen
Bild 96: Vereinbarung
Bild 97: Vergleich
Bild 98: Zahl
Bild 99: Ziffer































