All permissible PRODAMP constructions can be determined with the aid of the syntax diagrams. On the other hand, not all constructions possible with the syntax diagrams are permissible, since type compatibility and possible restrictions with respect to names must also be taken into account. However, strictly speaking, these are not syntactical characteristics, since an expression which is illegal due, for example, to a type incompatibility can be made acceptable by choosing other designators.
In order to keep the size of the diagrams within reasonable limits, the following convention applies: connecting lines between boxes represent separators (see "Language elements"). A separator may be omitted only before or after a special character. Separators must not be used in diagrams whose headers are framed by double lines.
The entry point for the syntax diagrams is the term “PRODAMP procedure”. This is followed by an alphabetical list of all the terms used to define the “PRODAMP procedure”.
Figure 68: PRODAMP procedure
Figure 69: Statement
Figure 70: Expression
Figure 71: Condition
Figure 72: Condition term
Figure 73: Identifier
Figure 74: Binary digit
Figure 75: Bit pattern type
Figure 76: Block
Figure 77: Letter
Figure 78: Decimal number
Figure 79: Simple expression
Figure 80: Simple condition
Figure 81: Factor
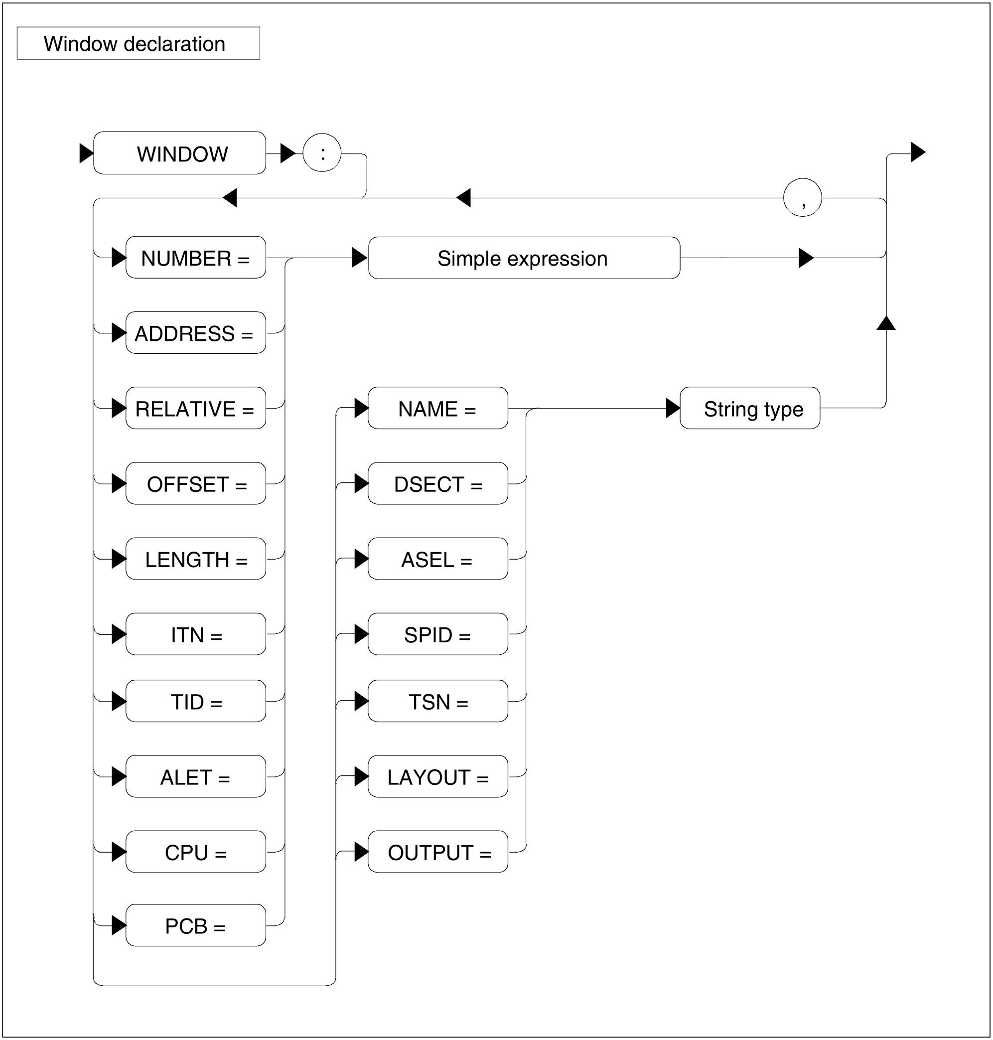
Figure 82: Window declaration
Figure 83: Comment
Figure 84: Literal
Figure 85: Procedure call
Figure 86: Hexadecimal number
Figure 87: Hexadecimal digit
Figure 88: Special character
Figure 89: String type
Figure 90: Symbol
Figure 91: Symbol reference
Figure 92: Symbol body
Figure 93: Symbol declaration
Figure 94: Term
Figure 95: Separator
Figure 96: Declaration
Figure 97: Comparison
Figure 98: Number
Figure 99: Digit































