Before a software product can be delivered and installed, all of the requisite files must be available on a distribution medium. For BS2000 products, this supply medium is usually a magnetic tape cartridge (MTC), a CD or a DVD in ARCHIVE format, or a PLAM library that is transferred to the customer’s system by means of file transfer.
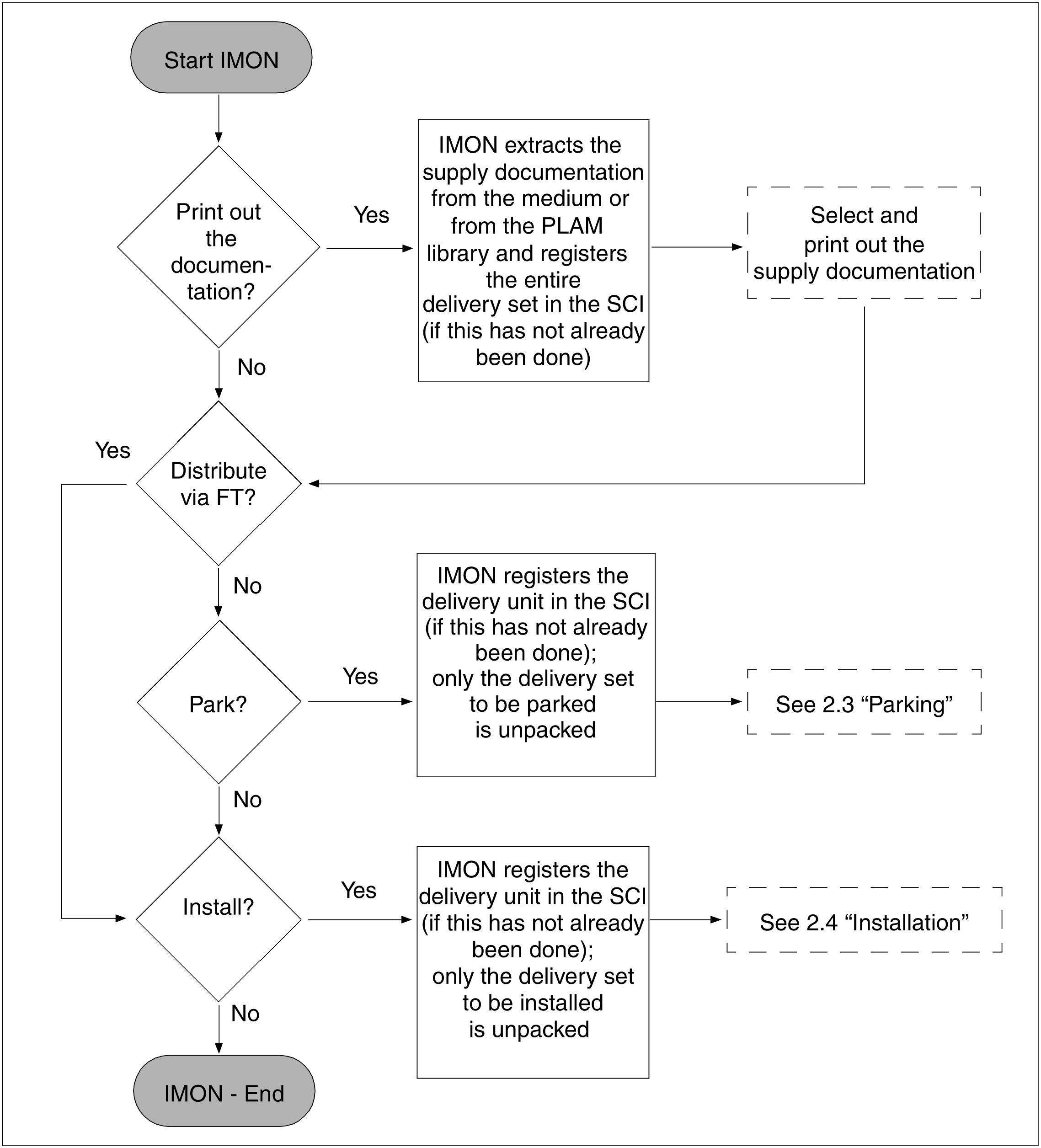
IMON extracts the files of the delivered software product from the data volume (using the ARCHIVE or SIR utilities) or from the PLAM library (using the LMSCONV utility) when you call one of the IMON “Park” or “Install” functions. If you call the IMON “Print documentation” function, IMON extracts the supply documentation from the data volume.
A delivery consists of one or more supply units (SU) and the accompanying supply information.
Figure 2: Delivery structure
The supply units
A supply unit consists of one or more supply groups (SG). A supply group can, in turn, consist of one or more supply components (SC).
These supply components are the individual files (e.g. the object module, the syntax files, the REP file, etc.) that make up a product. The product itself (e.g. SDF-CONV) is represented by the supply group. The supply unit in this case would be BS2GA.SDF.
The smallest unit that can be administered by IMON is the supply component.
The smallest unit that can be installed by IMON is the supply unit.
The term release unit (RU) is used as a synonym for supply group.
The term release item (RI) is used as a synonym for supply component.
The supply information
The supply information consists of the supply documentation and the so-called product movement file.
The supply documentation is made up of the following three printable documents:
the supply information, release notices and acknowledgement to Fujitsu Technology Solutions.
The supply information (accompanying information) contains important options
relating to the software delivery and provides information on the following:
the nature of the delivery (e.g. correction)
the package name
This sort term is generated automatically for each software delivery from the day of the year and a serial number. The customer-specific code (customer or equipment ID) is part of the SOLIS2 file name of the delivery.
VSN of the data volume if the software is supplied on MTC, CD or DVD
list of the supply units and break-down into supply components
number of PAM pages required per supply unit
installation information and notes on technical dependencies
one delivery note per supply unit
All of the release notices for the supply units are combined in one library.
The acknowledgement sent to Fujitsu Technology Solutions Systems Support means that the customer confirms that the delivery was received. Please fill out the acknowledgement form and sent it to Fujitsu Technology Solutions.
All of the documentation or parts thereof can be printed out using the “File: Print documentation” menu function or the PRINT-DOCUMENTATION statement.
The delivery must first be opened. The information on the package name, customer ID, VSN and device type of the data medium from the delivery notification are required.
If the delivery is opened for the first time when it is being printed, it is registered in the SCI, and the supply documentation it contains is transferred to the documentation library.
Note
Do not ignore the notes on earlier deliveries in the accompanying document. Failure to comply with these notes could result in inconsistencies that can only be rectified by reordering all of the affected products.
The product movement file is the second most important component of the supply information.
It is evaluated by IMON during installation. It contains information relating to the extraction of the supply components from the 032 or from the library as well as the information from the SYSSII files.
Fujitsu Technology Solutions creates one SYSSII file per supply group/release unit. It contains, among other things, information on the structure of the supply group/release unit, as well as information on the allocation of path names to the logical names of the product components.
The product movement file contains everything that appears in all of the SYSSII files. IMON only evaluates the product movement file to create the product structure and enter the data in the SCI. The SYSSII files are also included in the delivery and are transferred to the target system first. However, they are deleted from the target system after they have been merged in the PLAM library SOLLIB.IMON.SYSSII using the work file ID.
You can suppress transfer of the SYSSII files to the target system if you use an IMON parameter file.
Initial, correction and delta deliveries
A delivery containing units supplied for the first time is known as an initial delivery.
If the supply units are already at your disposal and you receive a current delivery which consists only of corrections or changes, the delivery is known as a correction delivery. Refer to section "Request correction delivery" for requesting information on available corrections or on a correction delivery.
A delta delivery is a special form of correction delivery containing only new or changed supply components differing from those you received in the last delivery.
Figure 3: “Unpacking” the delivery

