Your Browser is not longer supported

Please use Google Chrome, Mozilla Firefox or Microsoft Edge to view the page correctly
Loading...

{{viewport.spaceProperty.prod}}

Syntax-Diagramme

&pagelevel(4)&pagelevel

Mithilfe der Syntax-Diagramme lassen sich alle zulässigen PRODAMP-Konstruktionen ableiten. Umgekehrt sind nicht alle ableitbaren Konstruktionen zulässig, denn es sind zusätzlich noch die Typ-Verträglichkeit und etwaige Einschränkungen bezüglich der Vergabe von Namen zu berücksichtigen. Dies sind allerdings auch keine syntaktischen Eigenschaften im engeren Sinn, denn ein auf Grund etwa von Typ-Unverträglichkeit illegaler Ausdruck kann durch andere Wahl der verwendeten Namen in einen legalen Ausdruck verwandelt werden.

Um eine zu umfangreiche Darstellung der Diagramme zu vermeiden, gilt Folgendes: Verbindungslinien zwischen den Kartuschen repräsentieren ein Trennzeichen (siehe "Lexikalische Elemente"). Nur vor und nach einem Sonderzeichen darf das Trennzeichen weggelassen werden. In Diagrammen, deren Kopf mit Doppel-Linien umrahmt ist, dürfen keine Trennzeichen gesetzt werden.

Der Einstieg in die Syntaxdiagramme erfolgt über den Begriff „PRODAMP-Prozedur“. Anschließend sind alle zur Definition der „PRODAMP-Prozedur“ benutzten Begriffe alphabetisch aufgeführt.

Bild 68:  PRODAMP-Prozedur

Bild 69: Anweisung

Bild 70: Ausdruck

Bild 71: Bedingung

Bild 72: Bedingungsterm

Bild 73: Bezeichner

Bild 74: Binärziffer

Bild 75: Bitmustertyp

Bild 76: Block

Bild 77: Buchstabe

Bild 78: Dezimalzahl

Bild 79: Einfacher Ausdruck

Bild 80: Einfache Bedingung

Bild 81: Faktor

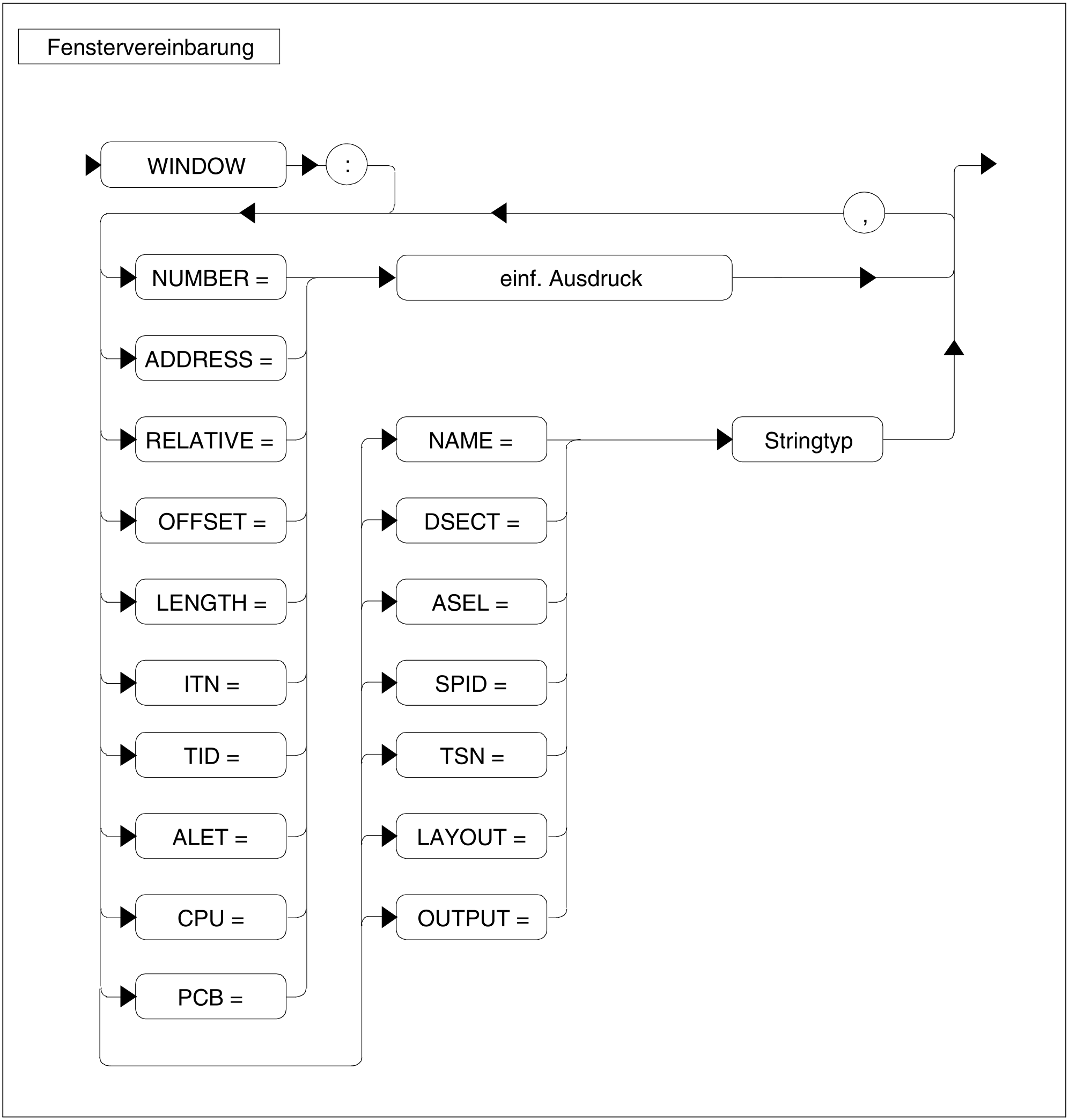
Bild 82: Fenstervereinbarung

Bild 83: Kommentar

Bild 84: Literal

Bild 85: Prozeduraufruf

Bild 86: Sedezimalzahl

Bild 87: Sedezimalziffer

Bild 88: Sonderzeichen

Bild 89: Stringtyp

Bild 90: Symbol

Bild 91: Symbolreferenz

Bild 92: Symbolrumpf

Bild 93: Symbolvereinbarung

Bild 94: Term

Bild 95: Trennzeichen

Bild 96: Vereinbarung

Bild 97: Vergleich

Bild 98: Zahl

Bild 99: Ziffer