Your Browser is not longer supported
Please use Google Chrome, Mozilla Firefox or Microsoft Edge to view the page correctly
Loading...
{{viewport.spaceProperty.prod}}
Input sources and output destinations of the compiler
&pagelevel(4)&pagelevel
Input of source programs and header files

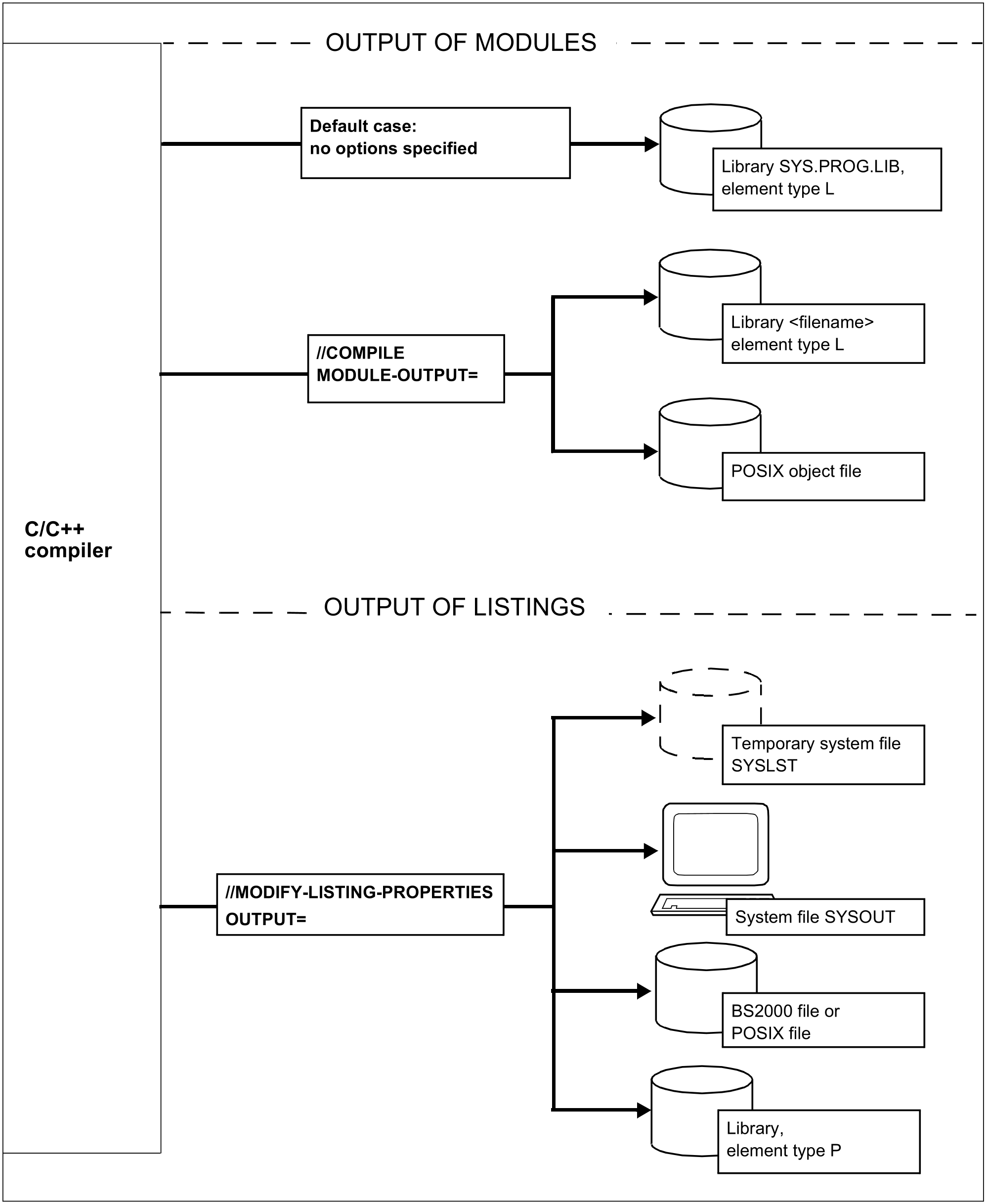
Output of modules and listings

Output of CIF information, diagnostics and preprocessor output
