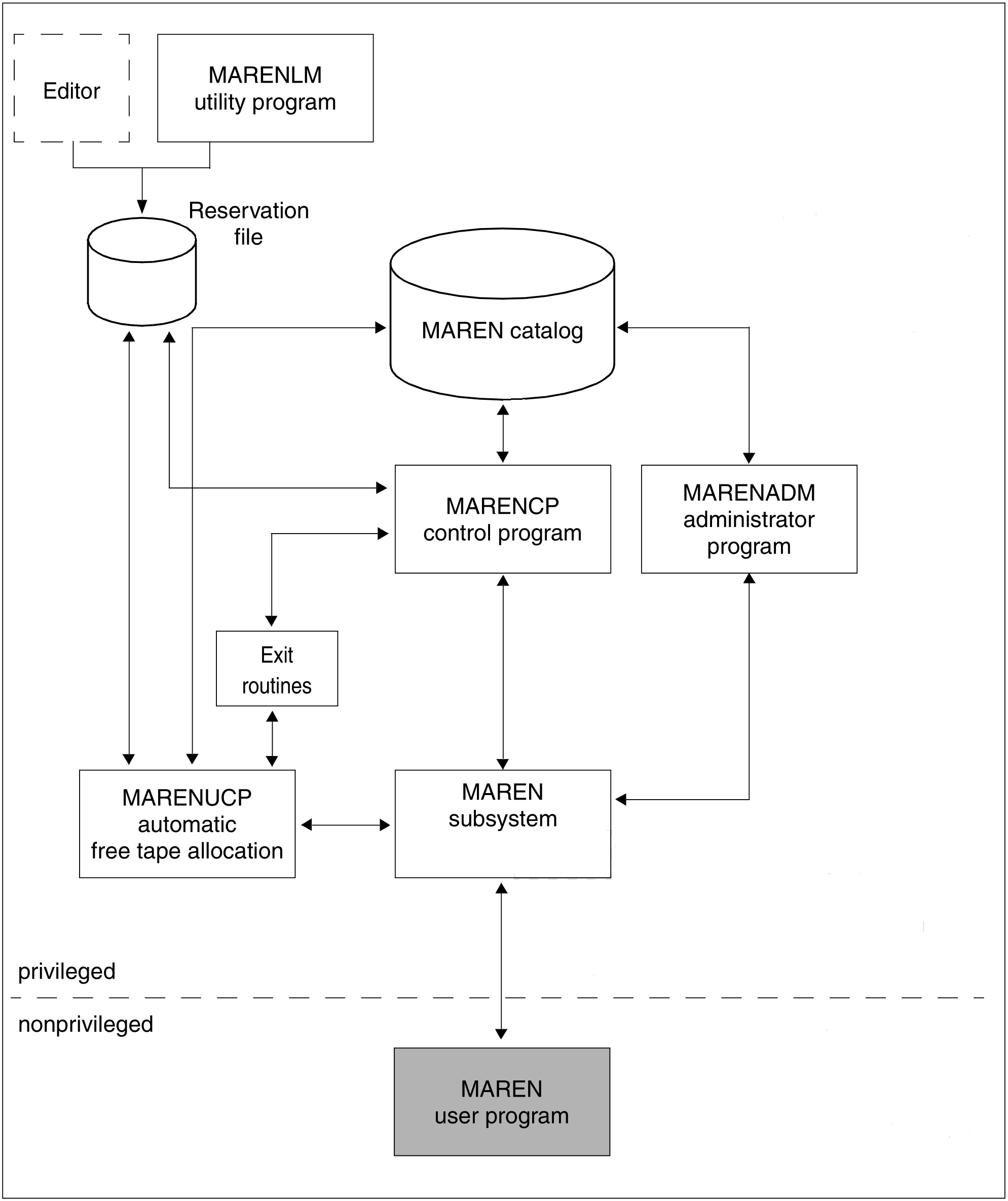
The BS2000 software product MAREN is used by privileged and nonprivileged BS2000 users to manage tape inventories in a data center.
MAREN stores all information on the tapes in a separate MAREN catalog. The MAREN catalog can be set up centrally by the MAREN administrator for several BS2000 systems.
To ensure that the information in the MAREN catalog is always up to date, MAREN cooperates closely with BS2000. Via this interaction, the MAREN catalog is updated each time a tape is processed.
A MAREN subsystem must be started for MAREN to operate. It is set up and supported by systems support or the MAREN administrator.
The MAREN user program is the interface of MAREN for the nonprivileged BS2000 user. It can execute in both interactive and batch mode, and also offers a program interface. Its functions and statements are described in the chapter “The MAREN user program”.
The MAREN component MARENUCP automates the assignment of free tapes when a tape request is made without an archive number being specified (scratch request) for BS2000 users.
There are also other MAREN components which are used by the privileged MAREN administrator to manage MAREN. For reasons of completeness, these are shown in the figure below. They are described in the “MAREN System Administrator Guide” [1].
