Loading...
Select Version
&pagelevel(4)&pagelevel
The way in which connection-oriented communications are performed differ depending on the communications domain used (AF_INET or AF_INET6, or AF_ISO).
Connection-oriented communication in AF_INET and AF_INET6
Figure 3: Interaction of the SOCKETS(BS2000) interface functions with stream sockets (AF_INET, AF_INET6)
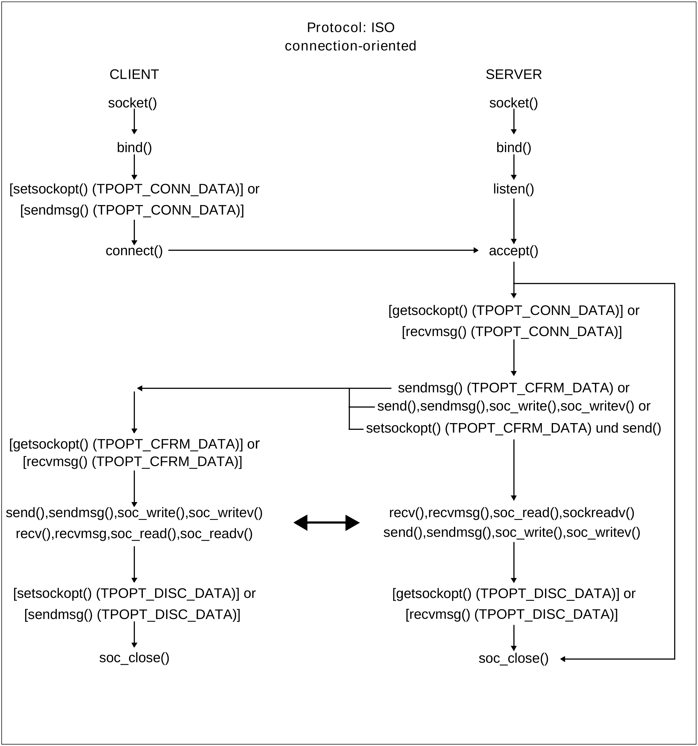
Connection-oriented communication AF_ISO
Figure 4: Interaction of the SOCKETS(BS2000) interface functions with stream sockets (AF_ISO)

