In a UTM application, each work process has a process-specific storage area containing:
the data area ROOTDATA for communication between KDCROOT and the system functions
the KB and SPAB areas
buffer areas for MPUT messages
a trace area for KDCS calls for diagnostic purposes
tables for activating the program units
the data area KTA (KDCS task area), which is only used by the UTM system functions. This contains further buffer areas, an internal UTM trace area, and various processor-specific check data
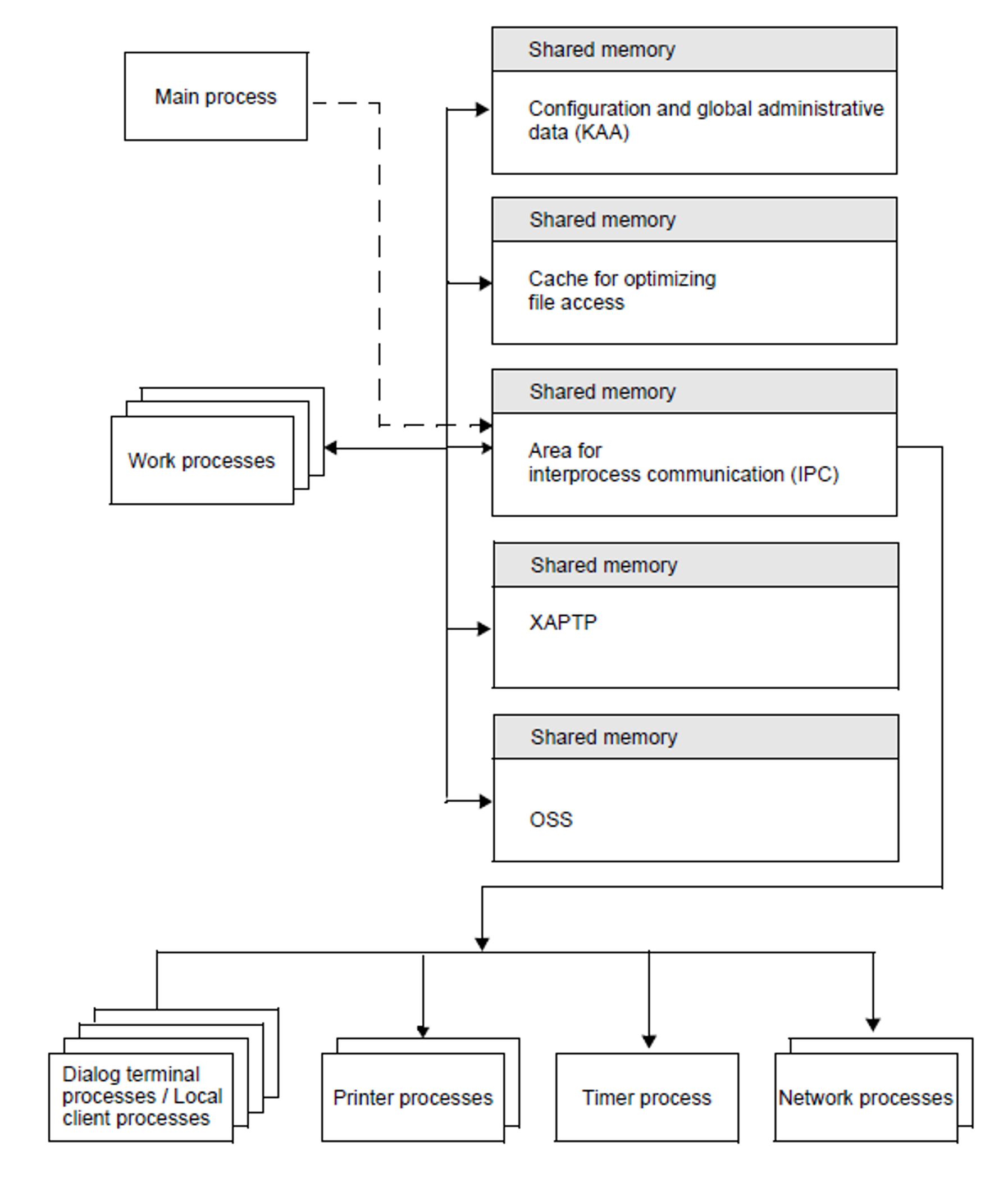
All work processes of a UTM application use a shared memory which contains the configuration and global administrative data (KAA = KDCS application area), as well as a shared memory for a transaction-oriented cache area for optimizing file access.
Work processes and external processes (dialog terminal, printer, network processes and timer process as well as local client processes) use the same shared memory area for interprocess communication (IPC) and job processing.
Because the Unix or Linux system does not have any special security mechanisms for application programs, it must be remembered that errors in the program units created by the user can also destroy UTM system areas.
The following diagram illustrates the relationships between shared memories and the processes of a UTM application.
Figure 45: Shared memories and processes in UTM applications on Unix and Linux systems
