In a UTM application, each work process has a process-specific storage area containing:
the data area ROOTDATA for communication between KDCROOT and the system functions
the KB and SPAB areas
buffer areas for MPUT messages
a trace area for KDCS calls for diagnostic purposes
tables for activating the program units
the data area KTA (KDCS task area), which is only used by the UTM system functions. This contains further buffer areas, an internal UTM trace area, and various processor-specific check data.
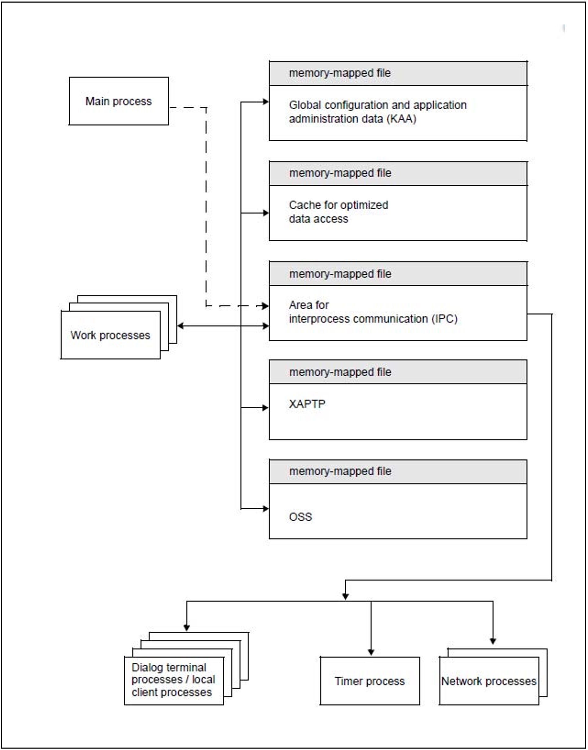
All work processes of a UTM application share a common memory-mapped file that contains the configuration data and global application administration data (KAA = KDCS Application Area) as well as a memory-mapped file for a cache area for optimizing file accesses.
Work processes and external processes (dialog terminal processes, network processes, the timer process and the local client process) share a memory-mapped file area for IPC (Inter-Process Communication) and for job processing.
Note that errors in the program units created by the user can also destroy UTM system areas because the Windows system does not provide a special protection mechanism for user programs.
The following figure shows the relationship mentioned between the memory-mapped files and the processes of a UTM application.
Figure 48: memory-mapped files and processes in UTM applications on Windows systems
